Loading...
 
Multi-Language Add-In for Visual Studio

Multi-Language Add-In for Visual Studio


Handle label-tag

I'm working with telerik controls and i find that the add-in is not finding the label-tag.

example:
<rad:RadTextBox Width="310px" Label="Company name" ID="lblWebsiteCustomer" runat="server" ReadOnly="true" ReadOnlyStyle-BackColor="Transparent" ReadOnlyStyle-BorderStyle="None" meta:resourcekey="lblWebsiteCustomer" Text="Company name"></rad:RadTextBox>

If I overrule it in the add-in (i put the text in the various languages, connected to the correct resourcekey) it is is not used. I prefer that the system is automatically reading it, because i have a lot of these textboxes in my program.
How can i change the system to find it and translate it?

Thanks

Germany

I will take a look at this problem. Sorry, I havn't had time to investigate it today.

I know that there are some special problems with the Telerik controls, but I hope that I can fix it.

Phil


Germany

Hi,

I already had the Telerik RadControls for WinForms installed, but I guess you must be referring to the Teleric RadControls for ASP.NET. I have now downloaded and installed a trial version of Teleric RadControls for ASP.NET AJAX, which took quite a long time.

I have found a <label> tag in the sample page
"c:\Program Files\Telerik\RadControls for ASPNET AJAX Q3 2008\Live Demos\Ajax\Examples\Common\FormValues\DefaultCS.aspx"
at line 102

Image

I find that this is detected by the Add-In and shown as static text, as shown below.

Image

If you select the text for translation, then the text is replaced by an asp:Literal tag.

This seems to me to work correctly. Can you describe more exactly where the problem is?

Phil

Hi,

First thanks for you effort. It is concerning the Telerik RadControls for ASP.NET AJAX. I included a piece of sourceode, but it was filtered in the tikiwiki engine. Therefor here some screendumps.

> Hi,
>
> First thanks for you effort. It is concerning the Telerik RadControls for ASP.NET AJAX. I included a piece of sourceode, but it was filtered in the tikiwiki engine. Therefor here some screendumps.
>

Hereby also a screendump in combination with the translation.

Germany

You can only translate properties which have the Localizable attribute.

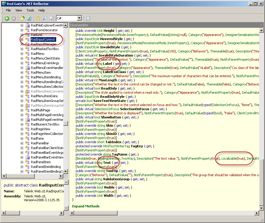
Unfortunately, you can't see which attributes a property has using the Object Browser in visual studio, but you can see the exact details using the .NET Reflector.

The bad news is, that the Label property does not have the Localizable attribute.

Here is a screen shot from the Reflector.
Image

The Label property actually belongs to the RadInputControl, from which other controls are derived. On the right hand side, you can see that the Text property has the Localizable attribute, but the Label property does not.

The Add-In could show the Label property anyway, but it wouldn't help. If we store resource strings for this property, they will not be loaded at run time..

If you really want to localize the label property, then you will have to do it via the source code.

If you think that Label really should have the Localizable attribute, then you could suggest it to Telerik.

Phil

Germany

Oops, I see that the screenshot screwed up the style sheet for the web page. Still, I wanted to get the information onto it.

Phil

> Oops, I see that the screenshot screwed up the style sheet for the web page. Still, I wanted to get the information onto it.
>
> Phil

Thanks, I have contacted Telerik and they have changed it and it will be available in the next servicerelease.